Wie suche ich richtig: Suchwort 1 + Suchwort 2 - Suchwort 3
Da Sie nicht angemeldet sind, werden Ihnen nur öffentliche Beiträge angezeigt.
In den Aufgabenkategorien gibt es die Einstellung:  „Mailanhänge extrahieren und speichern“
Hier werden aktuell keine Bilder im Fließtext mit berücksichtigt.
Wunsch wäre eine Möglichkeit, dass diese ebenso mit extrahiert werden können. (gern als separate Option in der Aufgabenkategorie. Dann kann flexibel entschieden werden)
#07 PAN / BPM > Anhänge aus Mail extrahieren @ 💬 …
[weiterlesen]
Innerhalb von Aufgaben gibt es die Einstellung „startfähig“ JA/NEIN.
Wenn eine Aufgabe nicht startfähig ist, kann diese aber trotzdem uneingeschränkt bearbeitet werden. Lediglich das „Aufgabe beginnen“ ist nicht möglich, oder nur möglich wenn „Manuell startfähig“ aktiv ist.
Wunsch wäre eine Einstellmöglichkeit, dass Aufgaben in diesem Fall gar nicht bearbeitet werden können. (Im Endeffekt ähnlich zu einem Anzeigelayout von Belegen)
-> Diese Einstellung sollte dann mit „manuell startfähig“ übersteuert werden können, also wenn die Aufgabe dann doch gestartet wird. …
[weiterlesen]
Kann man es in Zukunft automatisieren, dass nach dem Zeitstempelimport über die Wawi Schnittstelle, die Tagessummen automatisch für den bearbeiteten Zeitraum neu berechnet werden?
Oder dass eine Möglichkeit bereitgestellt wird, diese mit Parametern (bspw. Personalnummer, von / bis Datum, …) zu füttern, bei denen man dann diesen bearbeiteten Zeitraum angeben kann?
Damit man nicht nach einem automatisierten Import trotzdem immer auf „Tagessummen neu berechnen“ gehen muss. …
[weiterlesen]
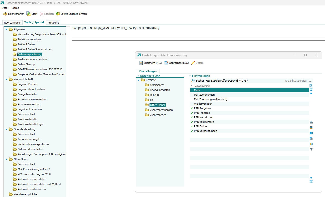
Aktuell können die S_PAN_PROZESE, S_PAN_AUFGABEN, S_PAN_VKN, … nicht komprimiert werden.
Wunsch wäre das dies nachgeholt wird.
#07 PAN / BPM > PAN Datenkomprimierung @ 💬
______________________
Wunsch wurde realisiert (V8 Rev.124561):
______________________
Im Datenbank-Assistenten wurden folgende Bereiche für die Datenkomprimierung aufgenommen:
Wenn eine Aufgabe mit Wiederholung erstellt wird, dann wird aktuell als Fälligkeitsdatum (AUFG_120_10)das Datum der letzten Wiederholung gesetzt.
-> das führt dazu, dass z.B: Aufgaben mit täglicher Wiederholung NIE/nicht fällig werden. Daher ist eine Filterung nach Fälligkeit nicht möglich und die Aufgabe geht unter.
#07 PAN / BPM > Fälligkeit von Aufgaben mit Wiederholung @ 💬
______________________
Wunsch wurde realisiert (V8 Rev.123765):
______________________
Über die neuen ZGR werden bei Wiederholungsaufgaben und Prozessen auch das Fälligkeitsdatum anhand der nächsten Wiederholung ermittelt. …
[weiterlesen]
Wir wollen, dass BPM PAN aus allen Modulen genutzt wird, daher sollten wir die Hürde der Neuanlage so klein wie möglich halten.
Daher Idee: Neuanlage von
nachdem man den Einrichtungsassistent durchlaufen hat (also auch gemäß seinen Kenntnissen) & den PAN Arbeitsplatz eingerichtet hat ganz einfach mit einem Shortcut/Tastaturbefehl (bspw. …
[weiterlesen]
Aktuell können als Aufgabenbeobachter nur einzelne Personen eingetragen werden.
Nachdem sich Arbeitsgruppenzuordnungen allerdings immer wieder ändern, wäre zusätzlich dazu eine Möglichkeit wünschenswert, dass komplette Arbeitsgruppen Beobachter sein können.
#07 PAN / BPM > PAN – Aufgaben beobachten @ 💬
________________________
Status: Backlog
Der Vorschlag wurde geprüft und wird ins Backlog verschoben.
Eine weitere Bearbeitung ist zu einem späteren Zeitpunkt vorgesehen. …
[weiterlesen]
Aktuell ist es nicht möglich bei der Auftragserfassung nachträglich die Zahlungskondition auf eine Anzahlungs- Teilrechnungskondition zu stellen.
Wunsch wäre, dass der Teilzahlungsvorgang auch da angelegt wird, und nicht nur bei der Belegneuanlagemaske.
#08 Warenwirtschaft > Teilzahlungsmanagement – nachträglich ZKO eintragen @ 💬 …
[weiterlesen]
Wenn in einer Aufgabe eine Funktion hinterlegt ist, wird diese Funktion direkt beim Aufruf ausgeführt.
Wunsch wäre ein Eventscript, welches VOR dem Aufruf der Funktion ausgeführt wird.
Beispiel:
Die Beispielvorlage im Teilzahlungsmanagement hat bei den Aufgaben die Funktion: 1101 „Anzahlungsrechnung erstellen“ hinterlegt. Durch die Funktion wird das Modul: DWTZAF ausgeführt. Leider gibt es in diesem Modul keinen Zugriff auf die Aufgabennummer und daher kann z.B. …
[weiterlesen]
Man kann im PAN-Cockpit die Spaltensortierung festlegen. Allerdings wird nach einem Tabellenrefresh (wie z.B. Erledigen einer Aufgabe) die Sortierung zurückgesetzt und es muss neu sortiert werden.
Wunsch: Die Sortierung (z.B: nach Fällig bis) soll nach dem Refresh beibehalten werden.
#07 PAN / BPM > ✔ PAN Spaltensortierung nach Erledigen von Aufgabe @ 💬
______________________
Wunsch wurde realisiert (V8 Rev.124089):
______________________
Die Spaltensortierung im PAN-Cockpit bleibt nun auch nach einem Refresh erhalten. …
[weiterlesen]
Aktuell wird beim Duplizieren eines Eventscripts in PAN nur ein neuer Datensatz angelegt IDXXXX und die Bezeichnung mit “ – Kopie“ erweitert.
Das eigentliche Eventscript wird nicht dupliziert.
Wunsch wäre das diese mit dupliziert werden. (Die Arbeitserleichterung in diesem Fall ist ja nicht die Bezeichnung, sondern die Kalkulationszeilen an sich.)
Meiner Meinung nach wäre es am besten wenn der komplette Quelltext dupliziert wird (da sind auch die TMP-Bezeichnungen etc. …
[weiterlesen]
Aktuell werden Kommentare und Notiztexte im PAN-Cockpit nicht gefunden. (In der Spotlightsuche allerdings schon)
Wunsch wäre, dass diese auch im PAN-Cockpit gefunden werden.
#07 PAN / BPM > Suche in PAN Aufgaben/Prozessen @ 💬
________________________
Status: Backlog
Der Vorschlag wurde geprüft und wird ins Backlog verschoben.
Eine weitere Bearbeitung ist zu einem späteren Zeitpunkt vorgesehen.
________________________ …
[weiterlesen]
aktuell können keine weiteren PAN-Felder (Aufgaben oder Prozesse) in die Spotlightsuche aufgenommen werden.
Wunsch wäre, dass hier eine Funktion geschaffen wird.
In anderen Bereichen ist das möglich.
#07 PAN / BPM > Suche in PAN Aufgaben/Prozessen @ 💬
______________________
Wunsch wurde realisiert (V8 Rev.123023):
______________________
Innerhalb der ERP-Spotlightsuche werden bei Aufgaben + Prozessen nun auch die Inhalte von Individualfeldern gefunden. …
[weiterlesen]
Aktuell können im PAN-Monitoring lediglich Bediener überwacht werden und keine Aufgaben, welche der Arbeitsgruppe zugeordnet sind (und noch keinem Personal).

Es können zwar alle Mitarbeiter einer Arbeitsgruppe markiert werden, aber Aufgaben/Prozesse welche noch keiner Person, sondern noch der Arbeitsgruppe zugeordnet sind, werden dann nicht berücksichtigt.
Somit fehlt eine Übersicht über alle offenen Aufgaben einer Arbeitsgruppe. (Aktuell via Workaround – Selektionspool machbar)
Wunsch wäre das auch direkt die Arbeitsgruppe(n) ausgewählt werden können, sodass auch „noch nicht verteilte“ mit angezeigt werden. …
[weiterlesen]
Aktuell kann in der WinUI immer nur ein Anhang hinzugefügt werden. Das ist relativ umständlich wenn mehrere Anhänge hinzugefügt werden sollen. (in der WebUI funktioniert bereits STRG+C und STRG+V)
Wunsch wäre eine Funktion das auch in der WinUI mehrere Anhänge auf einmal hinzugefügt werden können.
#07 PAN / BPM > mehrere Anhänge einer Aufgabe/Prozess zuordnen @ 💬
______________________
Wunsch wurde realisiert (V8 Rev.123058):
______________________
Mit STRG+V können nun mehrere Anhänge aus der Zwischenablage in Aufgaben eingefügt werden. …
[weiterlesen]
In diesem Artikel soll dargestellt werden, wie es möglich ist automatisiert Freigabeprozesse im Zusammenhang mit dem externen Belegeingang einzurichten. Dabei wird aus dem Modul PAN/BPM die so genannte Ereignissteuerung benutzt.
So lässt sich zum Beispiel erreichen, dass ein Beleg ab einer bestimmten Bruttosumme automatisch einem entsprechenden Verantwortlichen zugewiesen wird und erst nach dessen Freigabe eine weitere Bearbeitung in Form einer Beleganlage oder einer Finanzbuchhaltungsbuchung möglich ist. …
[weiterlesen]
Achtung: Dieser Artikel wird aktuell überarbeitet.
Das Whitepaper dieses Artikels können Sie sich hier als PDF-Datei downloaden.
Gemäß § 3 Abs. 2 Nr. 1 des Arbeitsschutzgesetzes (ArbSchG), der am 13.09.2022 beschlossen wurde, sind Arbeitgeber verpflichtet, die tägliche Arbeitszeit ihrer Arbeitnehmer zu erfassen. Diese Regelung soll dem Schutz der Arbeitnehmer dienen und eine bessere Kontrolle und Durchsetzung der geltenden Arbeitszeitvorschriften ermöglichen. …
[weiterlesen]
Aktuell gibt es noch keine Möglichkeit ein Eventscript für eine Aufgabe oder einen Prozess manuell anzustoßen.
Über einen Workaround sollte das mittels: GET_RELATION[1918!Prozess/Aufgabe!Prozess-ID/Aufgaben-ID!Bezeichnung!Bedingung!Aktionsart!ID je nach Aktionsart!Aktion!Toolnummer] und anschließendem Put bereits jetzt möglich sein.
Allerdings wäre hier eine einfachere Variante für die Zukunft wünschenswert.
#07 PAN / BPM > GET_REL[1918! Aktionsart C & D fehlt @ 💬
______________________
Wunsch wurde realisiert (V8 Rev.123235):
______________________
Mithilfe der GET_RELATION 1942 kann man nun manuell Eventscripts für Aufgaben und Prozesse anstoßen. …
[weiterlesen]
Der Inhalt dieses WIKI-Artikels ist ebenfalls als PDF-Datei verfügbar.
Sie können diese hier herunter laden.
Viele Unternehmen verfolgen es als langfristiges Ziel, Prozesse zu vereinfachen und dadurch Zeit, Geld und Ressourcen zu sparen. Die SoftENGINE ERP verwaltet Ihre Abläufe nicht nur, sondern gibt ÂIhnen mit dem BPM-Modul „PAN“ (Prozesse, Aufgaben, Nachrichten) auch ein Werkzeug zur optimalen Zusammenarbeit im Unternehmen und zur Koordination von Prozessen, zur Delegation von Aufgaben & Checklisten u.v.m. …
[weiterlesen]
Bei der Realisierung von einigen PAN Prozessen werden PROZESSE als „erledigt“ definiert und hier einen Status haben: Prozess erledigt, abgelehnt bzw. angenommen bekommen.
Aus dem Vorgang Prozess erledigt, angenommen -> entsteht ein Folgeprozess
Aus dem Vorgang Prozess erledigt, abgelehnt [der derzeit verschwindet, oder nur die letzten 30 Tage bis 999 Tage angezeigt werden kann] soll später nochmals in einer Tabelle ggf. …
[weiterlesen]
In diesem Wiki Artikel wird Ihnen der Umgang mit PAN-Eventscripts für Aufgaben- und Prozesskategorien möglichst simpel nahegebracht.
Um mit den Eventscripts in PAN arbeiten zu können wird der User-Level „Admin (Designer)“ im PAN-Einrichtungsassistenten empfohlen.
Es gibt 3 verschiedene Arten von Eventscripts in PAN, die Sie in den Basisdaten anlegen können:

Diese können Sie innerhalb der Aufgaben-/Prozesskategorien unter „Bearbeiten > Extras > Eventscripts“ hinterlegen:

Die Eventscripte können zu bestimmten Zeitpunkten der Aufgaben-/Prozesserfassung ausgelöst werden:

Der Unterschied zwischen „vor Neuanlage“ und „nach Neuanlage“ ist der, dass das Eventscript zum Zeitpunkt „vor Neuanlage“
noch keine Informationen zu möglichen Datenverknüpfungen, Anhängen oder ähnliches im Zugriff hat. …
[weiterlesen]
Dieser WIKI-Artikel zeigt Ihnen an einem Beispiel, wie Sie Ihre Geschäftsprozesse mithilfe des SoftENGINE BPM-Moduls PAN (Prozesse, Aufgaben, Nachrichten) effizienter gestalten können, um Zeit und Ressourcen zu sparen.
Wir geben Ihnen einen Überblick, wie Sie mit der SoftENGINE ERP-SUITE …
Viele Unternehmen können die Aufträge und Kunden nicht oder nur bedingt befriedigen, da Fachkräfte in allen Abteilungen fehlen, Angebote gar nicht erst erstellt werden, Prozesse starr sind und wertvolle Zeit mit lästigen Routineaufgaben im Büro vergeudet wird. …
[weiterlesen]
Wunsch ist eine Ablaufsteuerung in einem Dach-Prozess erstellen zu können.
Aktuell geht das leider nur mit Aufgaben aber nicht mit Prozessen innerhalb des Dachprozesses.
Das heißt wenn ein Dachprozess mehrere Prozesse enthält sind diese sofort Startfähig und Bedingungen können nicht aufeinander aufbauen.
Details siehe:Â https://support.teamzone.softengine.de/#narrow/stream/22-07-PAN-.2F-BPM/topic/Ablaufsteuerung.20Dachprozess.20-.20Zuordnung.20von.20Prozessen/near/53462
________________________
Status: Backlog
Der Vorschlag wurde geprüft und wird ins Backlog verschoben.
Eine weitere Bearbeitung ist zu einem späteren Zeitpunkt vorgesehen. …
[weiterlesen]
Aktuell werden die PAN Mailanhänge immer im Mandanten unter: Mandant\PAN\MAILANHAENGE abgespeichert.
Gewünscht wären hier zwei Möglichkeiten:
a) einen Speicherort für die Anhänge anzugeben (z.B: Interner Text)
b) eine GET oder PUT um den Speicherort zu ändern (Datei verschieben und Pfad in der Verknüpfung anpassen)
Siehe:Â https://support.teamzone.softengine.de/#narrow/stream/22-07-PAN-.2F-BPM/topic/Speicherpfad.20f.C3.BCr.20PAN.20Anh.C3.A4nge/near/52159
______________________
Wunsch wurde realisiert (V8 Rev.123386):
______________________
Zum einen wurde der neue Interne Text „21561 – Zielpfad für PAN-Mailanhänge“ eingebaut. …
[weiterlesen]
Wunsch ist, dass direkt in der Belegtabelle ersichtlich ist, ob eine Aufgabe / Prozess damit verknüpft ist.
optimalerweise erkennbar ob die Aufgabe bereits erledigt ist oder noch offen.
https://support.teamzone.softengine.de/#narrow/stream/22-07-PAN-.2F-BPM/topic/Beleg.C3.BCbersicht.20mit.20Aufgaben/near/30755 …
[weiterlesen]
In diesem Artikel erfahren Sie, wie Sie ihre Mails ganz einfach mit PAN delegieren können.
Wenn Sie bei einer Mail mit Rechtsklick das Kontextmenü aufrufen, finden Sie den Punkt „Mail delegieren (PAN)“
Beim Aufruf dieser Funktion öffnet sich die PAN Neuanlage, womit Sie für diese Mail eine Aufgabe oder einen Prozess erstellen können.

Über ihre PAN Einstellungen in den Basisdaten können Sie einstellen, ob bei diesem Vorgang direkt eine Neuanlagedefinition aufgerufen
oder ein Prozess/eine Aufgabe aus einer Vorlage erzeugt werden soll. …
[weiterlesen]
Ab Revision 96629, gibt es in der Administration Zeiterfassung, in den Basisdaten im Zeitmodell die Einstellung:
„Soll-Arbeitszeit statt den Rahmenzeiten anhand einer Terminkategorie ermitteln“

Damit ist es möglich, die Soll Arbeitszeit anhand Terminen pro Tag und Personal, mit einer bestimmten Terminkategorie, zu ermitteln und dadurch
die Arbeitszeit deutlich flexibler zu hinterlegen, als durch fixe Rahmenzeiten.
Hinweis:
Die Einstellung:
„Rahmenzeiten für die ‚Bewertet von‘ und ‚Bewertet bis‘ Felder im Zeitjournal berücksichtigen“
greift bei der Ermittlung anhand einer Terminkategorie nicht mehr. …
[weiterlesen]
Ab der Revision V7.93613 gibt es in der Administration Zeiterfassung, auf Registerkarte 3 – ‚Zeitkonten‘ unter <Tools>
den Punkt „Manuelle Zeitbuchung erfassen“:

Damit ist jetzt möglich, den Zeitkontensaldo eines Zeitkontos (Mitarbeiters), durch eine manuelle Zeitbuchung zu verringern bzw. zu erhöhen.

Unter „Meiner Zeiterfassung“ auf Registerkarte 3 – ‚Mein Zeitjournal‘, wird die manuelle Buchung rechts in der
Tabelle „Journal pro Tag“ und unter „Automatikstempel und manuellen Buchungen“ wie folgt angezeigt:

Die Gründe für die manuellen Zeitbuchungen, können im Bereich: Administration Zeiterfassung – Grundeinstellungen
erfasst werden. …
[weiterlesen]
In der Arbeitszeiterfassung kann es notwendig sein, nachträglich Änderungen vorzunehmen.
Die Zeiterfassung in der SoftENGINE ERP-Suite sieht folgende Möglichkeiten vor:
Beide Vorgänge lassen sich auf der Registerkarte 3 „Mein Zeitjournal“ ausführen.
(1)
Um einen vorhandenen Stempel zu ändern, klicken Sie in der Liste der Stempeleinträge auf das Editieren-Icon (Stift).
(2)
Um einen neuen Stempel hinzuzufügen klicken Sie auf „Fehlenden Zeitstempel beantragen“. …
[weiterlesen]
Ab der IC und MC Revision: 92555, gibt es in der Administration Zeiterfassung – Kartei: Personalstamm –
in einem Personal unter Tools den Punkt „Stempeleinträge bereinigen“
Damit können:
A.) wenn das Feld „Beginn Zeitkontoführung“ gefüllt ist, bis einen Tag vorher, alle Stempel und dazugehörigen
Bewegungen und Urlaubseinträge für das aktuelle Personal gelöscht.
Alle Datensätze ab dem angegebenen Datum, bleiben erhalten.
B.) …
[weiterlesen]
Wenn die Zeiterfassung wieder resettet/zurück gesetzt werden soll, weil zum Beispiel erst einige Zeit getestet wurde, können alle Stempel und Tagesummen/Bewegungen
durch löschen folgender Dateien durchgeführt werden (die Grundeinstellungen bleiben erhalten):
ZE_ZEITSTEMPELPROTOKOLL_DWZE01.*.* - (Stempeleinträge) ZE_ZEITJOURNAL_BEWEGUNGEN_DWZE03.*.* - (Zeitjournal anhand der Stempel) ZE_ZEITJOURNAL_TAGESSUMMEN_DWZE04.*.* - (Tagessummen anhand der Stempel) ZE_ZEITERFASSUNGSKORREKTUREN_DWZE07.*.* - (Alle Zeiterfassungskorrekturen) ZE_URLAUBSBEWEGUNGEN_DWZE15.*.* - (Alle Urlaubsbewegungen anhand Tagesplaner)…
Wurde ein Zeitstempel vergessen oder konnte aus berechtigten Gründen nicht ausgeführt werden, lässt sich im Bereich „Meine Zeiterfassung“ auf der Registerkarte „Mein Zeitjournal“ ein Stempel hinzufügen.
Falsche Stempeleinträge können korrigiert werden.
Grundsätzlich werden auf dieser Seite alle Einträge angezeigt.
Links sind die Arbeitstage aufgeführt, im rechten Bereich werden dazu die gestempelten Zeiten und die Automatikzeiten aufgelistet. Im Beispiel ist am Warnsymbol erkennbar, dass beispielsweise am 12.7. …
[weiterlesen]
Für die Verwaltung der laufenden Zeiterfassung und zur Übersicht über den aktuellen Personalstand, steht Ihnen die Administrationssicht der Zeiterfassung zur Verfügung.
In diesem Bereich sind ebenfalls die grundlegenden Einstellungen vorzunehmen. Sie finden Informationen dazu im WIKI Artikel Zeiterfassung grundlegende Arbeiten.
Die Administrations-Hauptübersicht ermöglichst zunächst einen aktuellen Überblick.

Folgende Informationen erhalten Sie hier:
Um die Zeiterfassung nutzen zu können, müssen grundlegende Einstellungen vorgenommen werden. Diese sind im Folgenden beschrieben.
Aktivieren Sie zunächst ein Zugriffsrecht, um den passenden Arbeitsplatz anzeigen zu können:
[OFFICE_APLATZ, Nr: 026 - Arbeitsplatz, Redesign Arbeitsplatzfenster verwenden (V559)]


Mit einem weiteren Zugriffsrecht lässt sich ein Icon für den Anruf der Zeiterfassung anzeigen:
[ZEITERFASSUNG, Nr: 002 – PAN: Einstellungen für die Zeiterfassung, Icon für „Meine Zeiterfassung“ auf Applikationsfenster oben rechts anzeigen]

Im nächsten Schritt ist ein spezieller Bediener für das Zeiterfassungterminal anzulegen. …
[weiterlesen]
Um Zeiten „stempeln“ zu können, kann der Bereich „Meine Zeiterfassung“ oder das Zeiterfassungsterminal genutzt werden.
Dabei benötigt jedes Terminal einen eigenen SoftENGINE ERP-User. Dieser muss im System angelegt und mit der Bedienerart „18“ versehen sein.

Um das Terminal zu nutzen, wird die SoftENGINE ERP mit einem PAN-Zeiterfassungsterminal-Benutzer gestartet, im Beispiel der Bediener 100.

Das Terminal wird nun gestartet und wartet auf das Einlesen einer RFID-Karte oder das Eingeben einer PUK. …
[weiterlesen]
Gemäß § 3 Abs. 2 Nr. 1 des Arbeitsschutzgesetzes (ArbSchG), der am 13.09.2022 beschlossen wurde, sind Arbeitgeber verpflichtet, die tägliche Arbeitszeit ihrer Arbeitnehmerinnen und Arbeitnehmer zu erfassen.
Diese Regelung soll dem Schutz der Arbeitnehmer dienen und eine bessere Kontrolle und Durchsetzung der geltenden Arbeitszeitvorschriften ermöglichen.
Mit dem BAG-Beschluss wurde ebenfalls festgelegt, dass diese Erfassungspflicht auch für Überstunden und Mehrarbeit gilt.
Der Bereich „Meine Zeiterfassung“ bietet Mitarbeitern, die gleichzeitig als Bediener in der SoftENGINE ERP angelegt sind, die Möglichkeit, Zeiten zu erfassen (zu stempeln) und Zeiteinträge verwalten bzw. Korrekturanträge zu stellen.
„Meine Zeiterfassung“ ist über das Symbol im oberen rechten Bildschirmbereich (einschaltbar mit dem ZGR:
[ZEITERFASSUNG, Nr: 002 – PAN: Einstellungen für die Zeiterfassung, Icon für „Meine Zeiterfassung“ auf Applikationsfenster oben rechts anzeigen])
oder den Arbeitsplatz „Meine Businessworkflows“ (Modul 01 WAWI – Programmnummer 1281)Â aufzurufen. …
[weiterlesen]
In diesem Wiki Artikel zeigen wir Ihnen, wie Sie die PAN Layoutrahmen verwenden und optimal damit umgehen können.
In der BW sind die Layoutrahmen zu finden im Arbeitsplatz „Meine Businessworkflows“ bei den Basisdaten.

Dort finden Sie eine Auflistung aller im Standard verfügbaren Layoutrahmen.

Die Layoutrahmen selbst finden Sie im BW-Verzeichnis unter „Vorlagen/PAN/Layoutrahmen“. Dort befinden sich die HTML-Dateien, die in bestimmten PAN-Rahmen angezeigt werden können. …
[weiterlesen]
In diesem Wiki Artikel wird Ihnen der allgemeine Umgang mit der PAN-Ereignissteuerung möglichst simpel nahegebracht.
Die Ereignissteuerungen finden sie im Arbeitsplatz unter „Meine Businessworkflows > Basisdaten“.

Wenn Sie mit F3 eine neue Ereignissteuerung anlegen wollen, öffnet sich ein Anlageassistent, der Sie bei der Neuanlage durch alle Einstellungen führt.

Zunächst geben Sie der Ereignissteuerung eine Bezeichnung und stellen ein, zu welchen Zeitpunkten diese ausgeführt werden soll. …
[weiterlesen]
Mit der Rev. 75846 ist in PAN auch die Termin- und Aufgabenübersicht verfügbar.
Zu finden ist diese im PAN Arbeitsplatz unter „Termine & Aufgaben“.


In dieser Übersicht haben sie nun einige Funktionsbuttons, mit denen Sie die Auswahl an Terminen und Aufgaben beeinflussen können.
Wenn Sie z.B. den Zeitraum einstellen wollen, öffnet sich ein neues Fenster, in dem Sie ebenfalls mehrere Auswahlselektionen haben, um sich ihren gewünschten Zeitraum einstellen zu können. …
[weiterlesen]
In diesem Artikel erfahren Sie, wie Sie ihre Krankmeldungen automatisch über PAN abwickeln können.
Zunächst erstellen Sie einen Vorlageprozess „Krankmeldungsprozess“ mit der Prozesskategorie „SE0006: Krankmeldung“.

In diesem Prozess können Sie nun 2 Aufgaben anlegen die dafür benötigt werden.
Bei der ersten Aufgabe wählen Sie die Aufgabenkategorie „SE0009: Krankmeldung“ und weißen diese Aufgabe einem Personal für die zuständige Arbeitsgruppe zu.
Innerhalb der Aufgabe können Sie dann mehrere Checklisteneinträge erfassen, die die Arbeitsgruppe bearbeiten soll. …
[weiterlesen]
Mit etwas Vorarbeit können Sie Urlaubsanträge vollständig über PAN gestellt, bearbeitet und entschieden werden.
So geht der Antragsteller vor:
Öffnen Sie die Tagesplanung, um geplante Urlaubstage einzutragen.

Wird in der Tagesplanung die Tagesart „Urlaub beantragt“ aufgerufen, ist damit ein PAN-Prozess „Urlaubsantrag“ verbunden.

Dafür müssen Vorbereitungen getroffen werden:
Um das Zugriffsrecht für Ihre Bediener zu aktivieren, müssen sie zunächst im Designer in den Menüeintrag „Einstellungen > Konfigurationseinstellungen/Zugriffsrechte“. …
[weiterlesen]
Man kann in PAN eine Reihe von Automatikvorgängen, die unter bestimmten Bedingungen ausgelöst und nacheinander abgearbeitet werden, definieren.

Wenn Sie einen Prozess geöffnet haben können Sie mit Doppelklick auf die Aufgabe das Aufgabenfenster öffnen.


Über den Menüeintrag „Bearbeiten > Automatik-Vorgänge“ können Sie alle Ereignisse sehen, die bei dieser Aufgabe stattfinden.

Auf der linken Seite sehen Sie die hinzugefügten Automatik-Vorgänge, während Sie auf der rechten Seite detaillierte Informationen über die Bedingungen finden, die erfüllt sein müssen. …
[weiterlesen]
PAN Aufgaben und Prozesse lassen sich auch ganz einfach aus den Stammdaten heraus erstellen. Wir stellen hier zunächst mal die Anlage aus den klassischen Stammdaten wie Artikel, Adressen, etc., die Anlage aus Belegen und die Anlage aus Mails vor.
Für die Anlage aus den Stammdaten öffnen Sie z.B. im Artikelstamm einen Artikel und drücken sie die Tastenkombination [ALT + P] oder wählen Sie den Menüeintrag „Tools > PAN-Businessworkflows“. …
[weiterlesen]
Nutzen Sie PAN, um einfach und schnell ToDo-Listen für die alltägliche Arbeit anzulegen.
Mit nur wenig Vorarbeit schaffen Sie sich eine Vorlage, mit deren Hilfe Sie ohne Aufwand Ihre ToDo’s erzeugen. Sie müssen nur einmalig eine Neuanlagedefinition für diese sogenannten SpontanToDo’s anlegen.
Diese Anlage erfolgt über die Basisdaten.

Wählen Sie hier den Menüpunkt „Neuanlagedefinitionen“ aus.

Es wird ein Fenster geöffnet, in welchem Sie mit der Funktionstaste [F3] oder über den Menüpunkt „Allgemein âžœ Neuanlagedefinition anlegen“ eine neue Vorlage erstellen. …
[weiterlesen]
Um in der WEBWARE neue Kategorien für Aufgaben und Prozesse anlegen zu können, müssen Sie zunächst in die PAN-Basisdaten.

Man unterscheidet zwischen Prozess- und Aufgabenkategorien. Über die Kategorien lassen sich Voreinstellungen treffen, die bei jeder Aufgabe / jedem Prozess, bei dem diese Kategorie hinterlegt wird übernommen werden. Fangen wir zunächst mit den Aufgabenkategorien an.


Von hier aus können Sie entweder eine der Standardkategorien bearbeiten oder über die Funktionstaste [F3] bzw. …
[weiterlesen]
Um in der WEBWARE neue Prozesse anlegen zu können, müssen Sie zunächst ins PAN-Cockpit. Dahin gelangen sie über den Ast „WEBWARE Objekte > Allgemein > BPM/PAN Businessworkflows“ oder über den Menüeintrag „PAN – Cockpit“ in der linken aufklappbaren Lasche.

Auf der Karteikarte 2 „Prozesse“ können Sie nun mit der Funktionstaste [F3] oder über den Menüeintrag „Allgemein > Prozess anlegen“ eine neue Aufgabe anlegen. …
[weiterlesen]
Um in der WEBWARE neue Aufgaben anlegen zu können, müssen Sie zunächst ins PAN-Cockpit. Dahin gelangen sie über den Ast „WEBWARE Objekte > Allgemein > BPM/PAN Businessworkflows“ oder über den Menüeintrag „PAN – Cockpit“ in der linken aufklappbaren Lasche.

Auf der Karteikarte 6 „Aufgaben“ können Sie nun mit der Funktionstaste [F3] oder über den Menüeintrag „Allgemein > Aufgabe anlegen“ eine neue Aufgabe anlegen. …
[weiterlesen]
In diesem Video zeige ich euch, wie einfach ein – immer wieder heißes Thema – Retourenabwicklung im SoftENGINE ERP-System realisiert werden kann.
Die Einstellungen für den gezeigten Prozess sind:
Prozesskategorie
Zunächst muss eine Prozesskategorie angelegt werden. Abweichend von den Standardeinstellungen habe ich in dieser Kategorie eingestellt
LayoutID: SE05 (ein Standardlayout von SE zur Anzeige einer Mail)
Verknüpfungen in Aufgaben übernehmen: J
Bei Anlage aus einer Mail – Anhänge extrahieren: J
Verknüpfung: Alle übernehmen
Aufgabenkategorien
Auch für die gezeigten Aufgaben werden Kategorien benötigt. …
[weiterlesen]
Zum Aufbau von PAN: Stellt man sich die Arbeitsabläufe zur Einrichtung eines Moduls in der BüroWARE bildlich vor, ist das fast überall eine klare Linie.
PAN hingegen sieht eher wie ein Netz aus. Bei der Einrichtung von PAN gibt es deshalb keine klare Reihenfolge, in der die Punkte der Basisdaten durchlaufen werden.
Die Reihenfolge, der hier genannten Begriffe orientiert sich an der Reihenfolge in den Basisdaten. …
[weiterlesen]
10 Gründe für Anwender – In diesem Video geht es um unsere neuen Softwaregenerationen 2020 // WEBWARE 3.0 und BüroWARE 6.0
Anhand von 10 Gründen wollen wir Ihnen erläutern, warum es sich für jeden lohnt, auf diese neue Software Generation zu wechseln oder sie einzuführen.
Mit ein paar wenigen und einfachen Handgriffen zeigen wir in diesem Video, wie zum Beispiel aus einem „Reklamations-Mail“ ein Panprozess wird.
Um das PAN Cockpit beim Starten der WEBWARE über die WEBWARE Zugangsverwaltung direkt aufzurufen müssen folgende Einstellungen im Systemcockpit vorgenommen werden:
1. WW User Startprogramm-Definition anlegen
Um die Startprogramm-Definition anzulegen muss man sich am Systemcockpit für Konfiguration anmelden. Von dort aus geht es dann über „System Konfiguration“ > „Programm/Module Definition“ zu „Benutzerprogramme konfigurieren“.

Hier muss dann ein neuer Eintrag mit folgenden Einstellungen (speziell jetzt für den Aufruf vom PAN Cockpit) erzeugt werden:
– „Programm Kennung“ > WWPAN
– „Programm Beschreibung“ > PAN Cockpit beim Start aufrufen
– „Programm ist Aktiv“ > Ja
– „Internes Startprogramm“ > WWAPP
– „Benutze Start Module“ > Ja
– „Start Modul Nummer“ > 18278

2. …
[weiterlesen]
Im Video ist ein Reklamationsprozess zu sehen.
Gestartet wird der Prozess mit dem Verschieben einer E-Mail in den Ordner „Reklamationen“. Daraus wird ein PAN-Prozess erstellt. Diesem Prozess können jetzt weitere Verknüpfungen und Aufgaben hinzugefügt werden, wie z.B. eine Retoure des reklamierten Artikels.
Einstellungen in PAN:
Anlegen des Prozesses:
Im Regelassistent des Mailsystems eine neue Regel angelegt. In dieser ist hinterlegt: „Beim Verschieben in den Ordner xxx, neuen Prozess aus Vorlage x erstellen“

Aufgabe „Retoure des Artikels“:
Aufgabenkategorie ohne besondere Einstellungen. …
[weiterlesen]
Auflistung aller Daten/Dateien und IDB’s, welche für PAN relevant sind.
Mandantenspezifische IDB’s (Es wird NICHT empfohlen diese IDB’s in andere Mandanten/Installationen zu kopieren! In diesen IDB’s gibt es Verknüpfungen zu verschiedenen Daten des Mandanten, wie z.B. Personalnummern. Diese IDB’s liegen im Mandantenpfad)
SE0366: Aufgabenkategorien
SE0367: Prozesskategorien
SE0376: Aufgabenarten
SE0377: Verknüpfung Aufgabenkategorien->Bereiche
SE0379: Verknüpfung Prozesskategorien->Bereiche
SE0380: Checklisteneinträge
SE0381: Bereiche für Prozess- und Aufgabenkategorien
SE0382: Personal bei Prozessen
SE0383: Anhänge
SE0384: Checklistenzuordnungen
SE0385: Meine Einstellungen
SE0387: Aufgabenbeobachtung
SE0388: Automatik-Vorgänge
SE0390: Prozessarten
SE0392: Neuanlagedefinitionen
SE0394: Ereignissteuerung
SE0397: Moduldefinitionen
SE0398: Neuanlagestatistik
Mandantenübergreifende IDB’s (Können auch in andere Installationen kopiert werden. …
[weiterlesen]
Bei den Prozess- und Aufgabenlayouts befindet sich rechts neben der Tabelle der Layouts ein Vorschau-Rahmen, sowie eine maximierte Ansicht der Vorschau welche über das Menü oder über das Quicktool aufgerufen werden kann.


In diesem Rahmen wird ein Screenshot (PNG) des jeweiligen Layouts angezeigt. Diese liegen in \ROOT\BITMAPS_XP\. Hier gibt es nun eine Struktur zur Benennung dieser Vorschau-Bilder:
– Kleine Vorschau der Aufgabenlayouts: PAN_Vorschau_AufgabeLAYOUTID_Klein.png …
[weiterlesen]
Im neuen Modul BPM/PAN – Businessworkflows gibt es einige spezielle Rahmen zum Anzeigen verschiedener Daten:
Prozesserfassung
1. Tabellenrahmen
| Rahmen-ID | Bezeichnung |
| 931 | Anhänge |
| 932 | Verknüpfungen |
| 933 | Nachrichten |
| 934 | Aufgaben |
| 935 | Personal |
| 936 | Unterprozesse |
| 937 | Aufgaben des aktuellen Unterprozesses |
| 938 | Checkliste |
2. HTML-Rahmen
| Rahmen-ID | Bezeichnung |
| 951 | Kommentare |
| 953 | HTML-Vorschau der aktuellen Nachricht |
| 954 | Kommentare aller Aufgaben des Prozesses anzeigen |
| 955 | Mailanzeige |
| 956 | Gesprächshistorie der zugeordneten Adresse / des zugeordn. |
In der Online/Offline-Hilfe werden die Unterschiede der drei Arten von Komponentenstückliste (Fertigprodukt ohne, mit Änderungen und Neuzusammenstellung nach Auftrag) sehr gut beschrieben. http://doku.bueroware.de/premium/w04_komponentenstueckl_belegerf.htm
In diesem WIKI-Artikel beschreiben wir die dadurch verursachten Lagerbewegungen etwas näher.
Mit Lagerbestand und kalk. Lagerbestand = 0 gehen wir aus

und erfassen folgenden Auftrag:

Nach Bestätigung dieser Position entscheiden wir uns, um welche Stücklistenart es sich in diesem Auftrag handelt:
PAN – Prozesse, Aufgaben, Nachrichten
Das neue „PAN“ bietet die Möglichkeit, für eigene Arbeiten sogenannte Prozesse anzulegen. Der Prozess wird beschrieben und wenn nötig in einzelne Aufgaben unterteilt.